Forum

Usa il software con l'aiuto delle discussioni condivise con la community dei clienti

User_77530

Come salvare il documento nel formato di una precedente versione di PriMus

User_77530 2014-10-20 11:53:50


Come posso salvare il mio file nel formato di una precedente versione del software?

Corrado

Corrado 2015-06-12 16:50:52


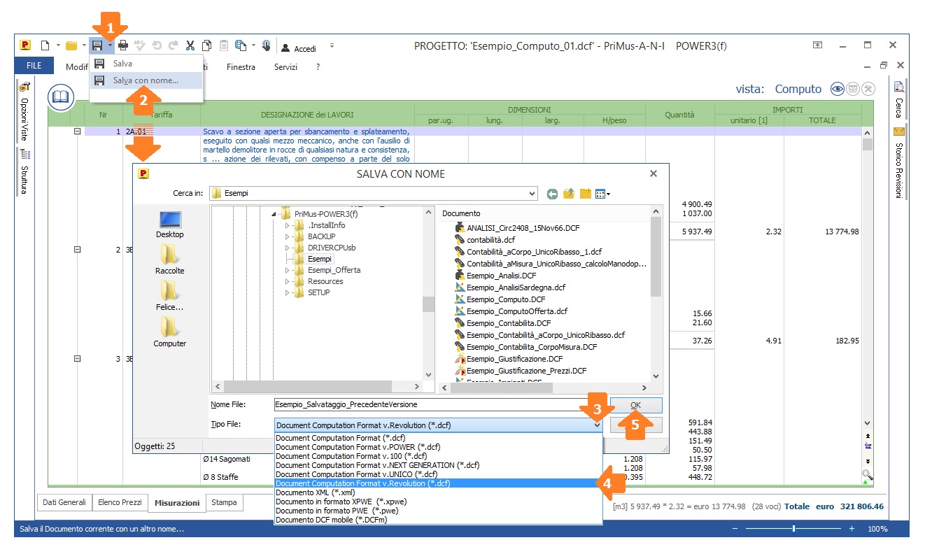
Per salvare un documento di PriMus nel formato di una versione precedente del programma, occorre eseguire la funzione 'Salva con nome...' e, dal campo 'Tipo File' scegliere il formato desiderato.

COME PROCEDERE:
1) aprire il documento;
2) cliccare 'Salva con nome...';
3) nel dialog che viene proposto indicare il nome [Nome File] e la cartella in cui salvare il file;
4) nel campo 'Tipo File' scegliere la versione di PriMus nel cui formato si vuole salvare il documento;
5) cliccare il bottone OK per confermare e chiudere il dialog.
--> vedi immagine esplicativa

User_790772

User_790772 2017-06-20 17:33:10


ho la stessa esigenza (uso power 3 solo computo)
Ho predisposto il computo con i valori dell'incidenza sicurezza, quando salvo il computo con versioni precedenti, esce la finestra con la dicitura:

"Il documento contiene
Alcuni nodi di stampa hanno valori non presenti nel formato prescelto per il salvataggio del documento"

E quindi non ho la possibilità di interagire con le versioni precedenti.
Grazie per un Vs riscontro in merito

Felice

Felice 2017-06-21 11:00:41


ho la stessa esigenza (uso power 3 solo computo)
Ho predisposto il computo con i valori dell'incidenza sicurezza, quando salvo il computo con versioni precedenti, esce la finestra con la dicitura:

"Il documento contiene
Alcuni nodi di stampa hanno valori non presenti nel formato prescelto per il salvataggio del documento"

E quindi non ho la possibilità di interagire con le versioni precedenti.
Grazie per un Vs riscontro in merito
User_790772



Solitamente, il cambio di release/versione corrisponde anche ad implementazioni di campi, opzioni e funzioni che le precedenti release/versioni del software non prevedevano e, quindi, non possono gestire.

Pertanto, quando si salva un documento nel formato di una precedente versione, il software informa sugli aspetti che potrebbero non essere visualizzati e/o gestiti con la vecchia versione di PriMus.

Tuttavia, confermando il messaggio, il file viene comunque salvato nel formato della precedente versione.

Quando il file in oggetto viene aperto con la vecchia versione, il software informa che il documento è stato prodotto con una release/versione superiore ed invita a verificare la disponibilità di aggiornamenti su internet; cliccando NO, il messaggio si chiude e il documento viene comunque aperto.

In tal caso, il documento aperto potrà essere gestito con i campi, le opzioni e le funzioni previste dalla vecchia versione.

P.S.: nel suo caso, il valore dell'incidenza percentuale della sicurezza (indicato per ciascuna voce di elenco prezzi nel campo 'Incidenza Sicurezza' nella pagina 'Avanzate' della finestra 'Dettaglio...' dell'editor Elenco Prezzi) sarà presente anche nel documento aperto e gestito con una delle precedenti versioni previste dalla finestra 'SALVA CON NOME' di PriMus POWER3.