Forum

Usa il software con l'aiuto delle discussioni condivise con la community dei clienti

User_244030

Apertura programma: Runtime error 216

User_244030 2014-11-28 18:53:51


Quando apro il programma appare il messaggio di errore: "Runtime error 216".

Il mio computer ha sistema operativo Windows 7. Ricorrendo al ripristino ho disinstallato l'ultimo aggiornamento in tal modo TerMus continua a funzionare ma ovviamente è privo di aggiornamento.

Antonio

Antonio 2014-12-03 17:06:45


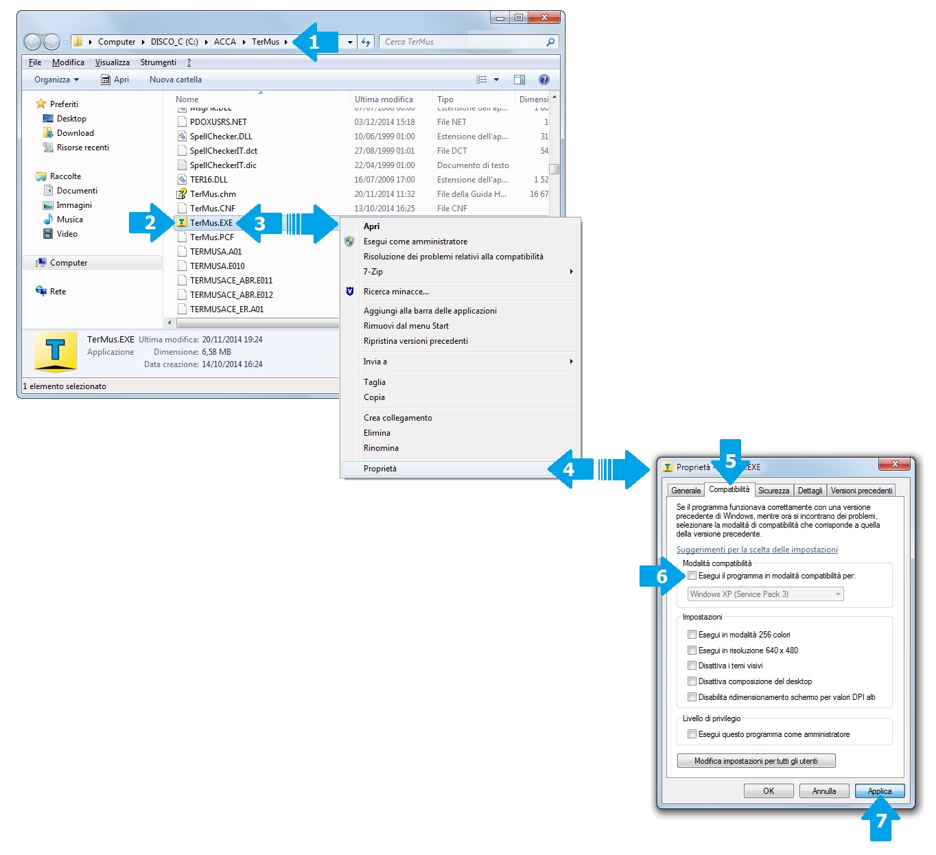
Quanto segnalato può riscontrarsi a seguito di particolari impostazioni del Sistema Operativo che attivano autonomamente l'opzione 'Modalità compatibilità' sul file "TerMus.EXE" dopo l'installazione dell'aggiornamento.

Per risolvere basta semplicemente disattivare dalle 'Proprietà' del file "TerMus.EXE" l'opzione "Esegui il programma in modalità compatibilità per:".

COME PROCEDERE:
1) accedere alla cartella di installazione del programma (per default: C:\ACCA\TerMus);
2) trovare il file "TerMus.EXE" (se non è attiva la visualizzazione delle estensioni, il file in oggetto si individua facilmente perchè prima del nome c'è la particolare icona con la lettera "T");
3) portare il puntatore del mouse sul file ed eseguire un click destro del mouse per aprire il menu;
4) selezionare l'opzione "Proprietà";
5) aprire la pagina "Compatibilità";
6) deselezionare l'opzione "Esegui il programma in modalità compatibilità per:";
7) cliccare il bottone "Applica" e poi "OK" per chiudere il dialog.

Clicca il link per avere una immagine esplicativa della procedura
ModalitaCompatibilita.jpg

Conclusa la procedura, aprire TerMus.

User_244030

User_244030 2014-12-03 18:45:58


Problema risolto.
Grazie mille.

Giuseppe

Giuseppe 2017-04-03 18:09:10


Se, nonostante le indicazioni fornite da Antonio, l'anomalia è ancora presente occorre installare (o riparare) i componenti "TeighaX" e "TeighaX_3_4"

PER INSTALLARE (o riparare) "TeighaX" procedere come di seguito descritto:
1) effettuare il download del file "40737_1489596891_teighax.zip" cliccando QUI;
2) scompattare (decomprimere) il file "40737_1489596891_teighax.zip" (ottenuto dal download) in modo da ottenere la cartella "TeighaX";
3) accedere alla cartella "TeighaX" ed eseguire (doppio clic col tasto sinistro del mouse) il file "TeighaX 4.1.1.msi";
4) cliccare sul bottone "Next" nella finestra di installazione che si apre a video (vedi immagine);
5) selezionare la voce "I accept the terms in the license agreement" e cliccare su "Next" (vedi immagine);
6) cliccare su "Next" (non occorre modificare nulla) (vedi immagine);
7) selezionare la voce "Complete" e cliccare su "Next" (vedi immagine);
8) cliccare su "Install" (vedi immagine);
9) attendere il completamento dell'installazione;
10) cliccare su "Finsh" per completare la procedura (vedi immagine);
11) riavviare il Sistema Operativo.
--> Clicca per visualizzare l'intera procedura di installazione di TeighaX

PER INSTALLARE (o riparare) "TeighaX_3_4" procedere come di seguito descritto:
1) effettuare il download del file "40737_1491236799_teighax_3_4.zip" cliccando QUI;
2) ripetere i passaggi su indicati dal punto "2)" al punto "11)"
--> Clicca per visualizzare l'intera procedura di installazione di TeighaX

ATTENZIONE!!!
Nel caso in cui i componenti "TeighaX" e/o "TeighaX_3_4" risultassero già installati sul computer occorrerà seguire la procedura di "riparazione dell'installazione" scegliendo l'opzione "Repair"
(sarà il programma di installazione di Teigha a proporre automaticamente la procedura di installazione o di riparazione dei componenti - l'operatore, quindi, dovrà semplicemente selezionare l'opzione "Complete" o "Repair" a seconda della procedura che visualizzerà)
--> Clicca per visualizzare la procedura di "Riparazione dell'installazione"

Eseguita la procedura su indicata, avviare TerMus per verificarne il corretto funzionamento.

NOTA: TeighaX è un componente che viene utilizzato dal programma in alcune fasi del suo lavoro e che potrebbe non essersi installato automaticamente, per qualche motivo, con l'installazione di TerMus.